Así como kemono.party sirve para pero contenido gratis de patreon existe algo para ver contenido

Kemono Cr Onlyfans

Kemono.party has stopped updating fantia and pixiv content, alongside others (reposted just incase no one saw it)

I've been trying to find alternative sites, but i have unfortunately found none Its been updated recently, im not sure when the next one is though Patreon pixiv fanbox discord fantia afdian boosty dlsite gumroad subscribestar contributors here upload content and share it here for easy searching and organization

Así como kemono.party sirve para pero contenido gratis de patreon existe algo para ver contenido

To get started viewing content, either search for creators on the artists page, or search for content on the posts page.

Kemono hasn't updated really anything since the 13th, and seem to be quickly going down the drain

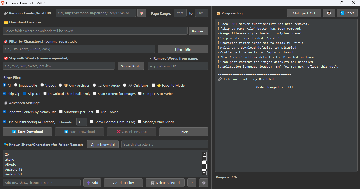
So i'm hoping there is an alternative to for patreon stuff, tried googling this question but nothing seemed to come up. Supports concurrent downloads, file deduplication, and customizable settings. Kemono party is back up and running, but it's still very slow and it's still not updating accounts from gumroad Plus there's still no way to manually add and update accounts from gumroad and patreon yet

运行KemonoDownloader.exe 选择代理方式 3.1 如果你能够直连Kemono,输入'n'选择不使用代理,否则直接回车保持默认即可 3.2 如果您选择了使用代理,请输入您的代理地址。 请注意,本软件只支持Http代理。 如果您的代理软件运行在本机,直接回车保持默认即可。 A downloader tool for kemono and coomer websties If you prefer the default download template used in older versions, you can manually specify it using: I know it's a lot of cc from brandysims, kiesgross, kiko, etc

Así como kemono.party sirve para pero contenido gratis de patreon existe algo para ver contenido
Así como kemono.party sirve para pero contenido gratis de patreon existe algo para ver contenido

Details

Onlyfans & Patreon 泄露站 Kemono.cr & Coomer.st Downloader 下载器汇总 v12 [2025]| 茶馆 - 南+ South Plus
Onlyfans & Patreon 泄露站 Kemono.cr & Coomer.st Downloader 下载器汇总 v12 [2025]| 茶馆 - 南+ South Plus

Details

Kemono
Kemono

Details